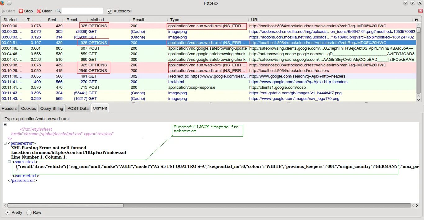
Xml err