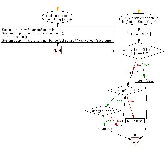
Выяснить является ли число простым