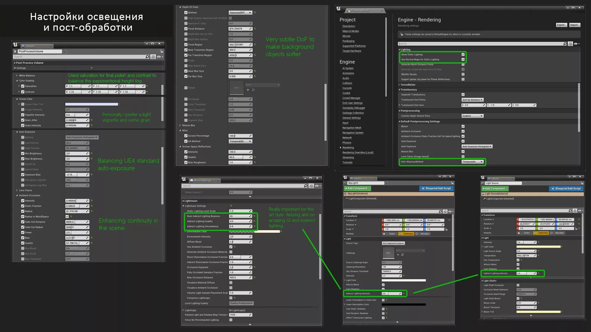
Ue setting