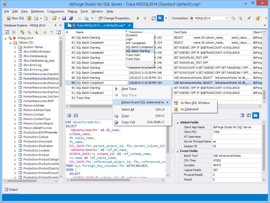
Sql event