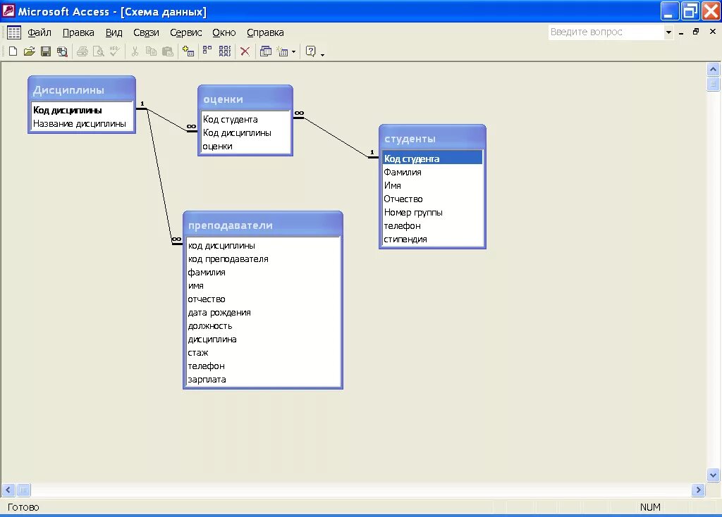
Создать базу данных студенты