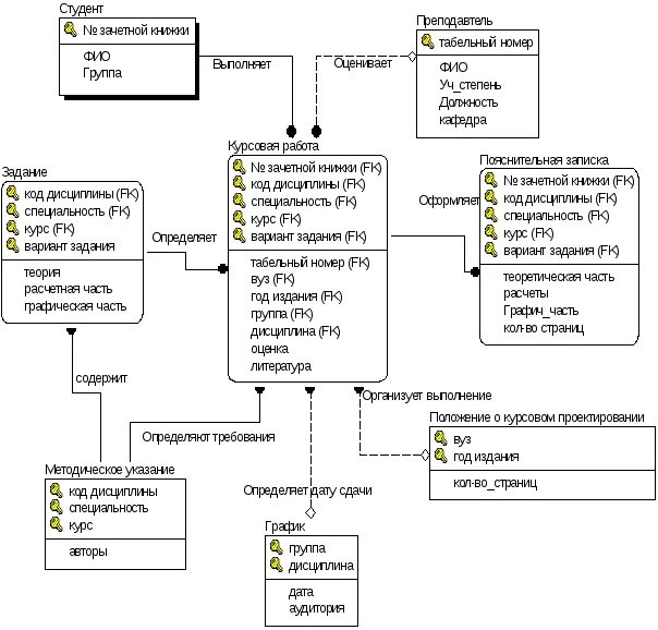
Создание логической модели изучаемого