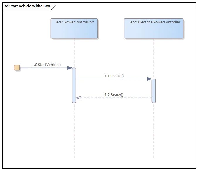
Sequence start