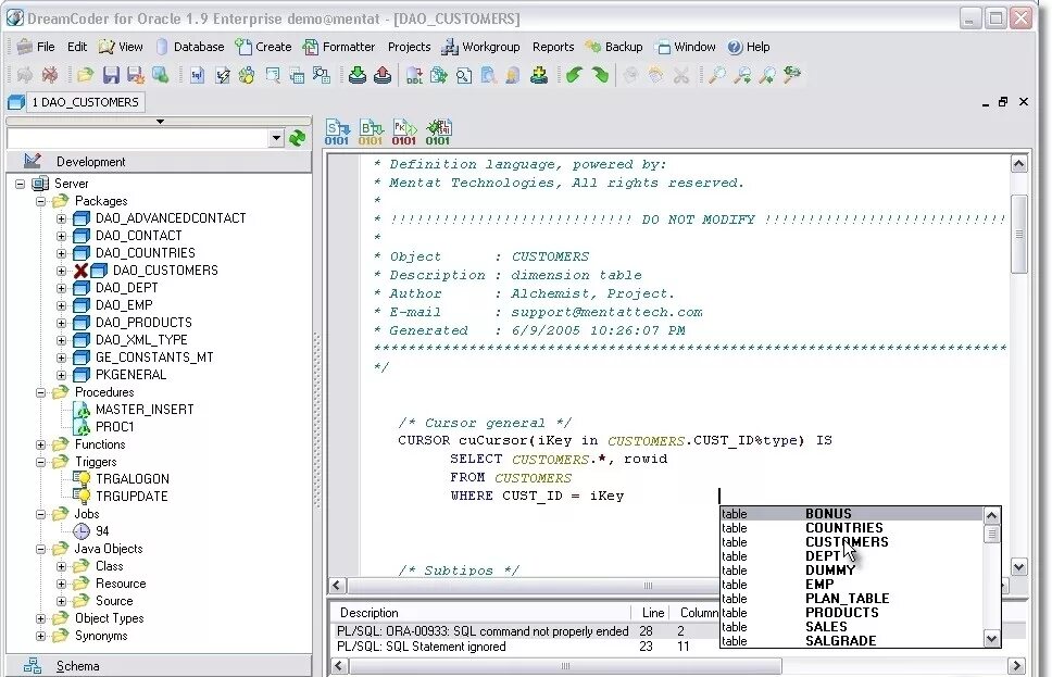
Select from клиент