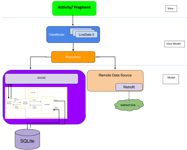
Scheme android