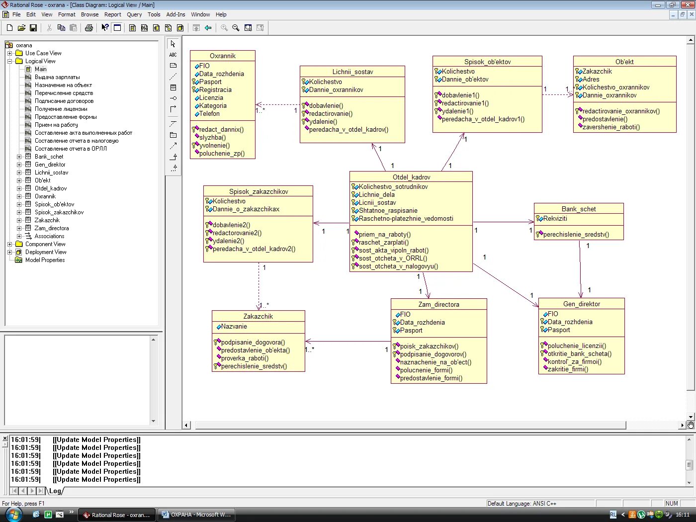
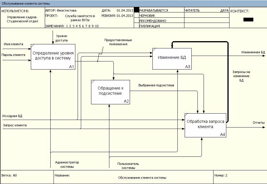
Проектирование информационных систем диаграммы