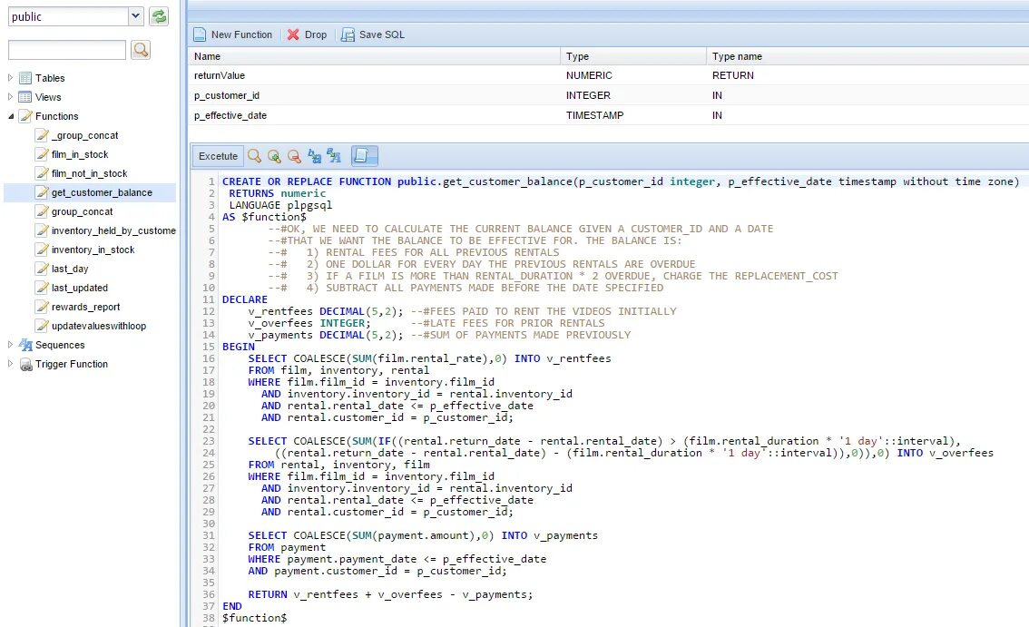
Postgresql update table