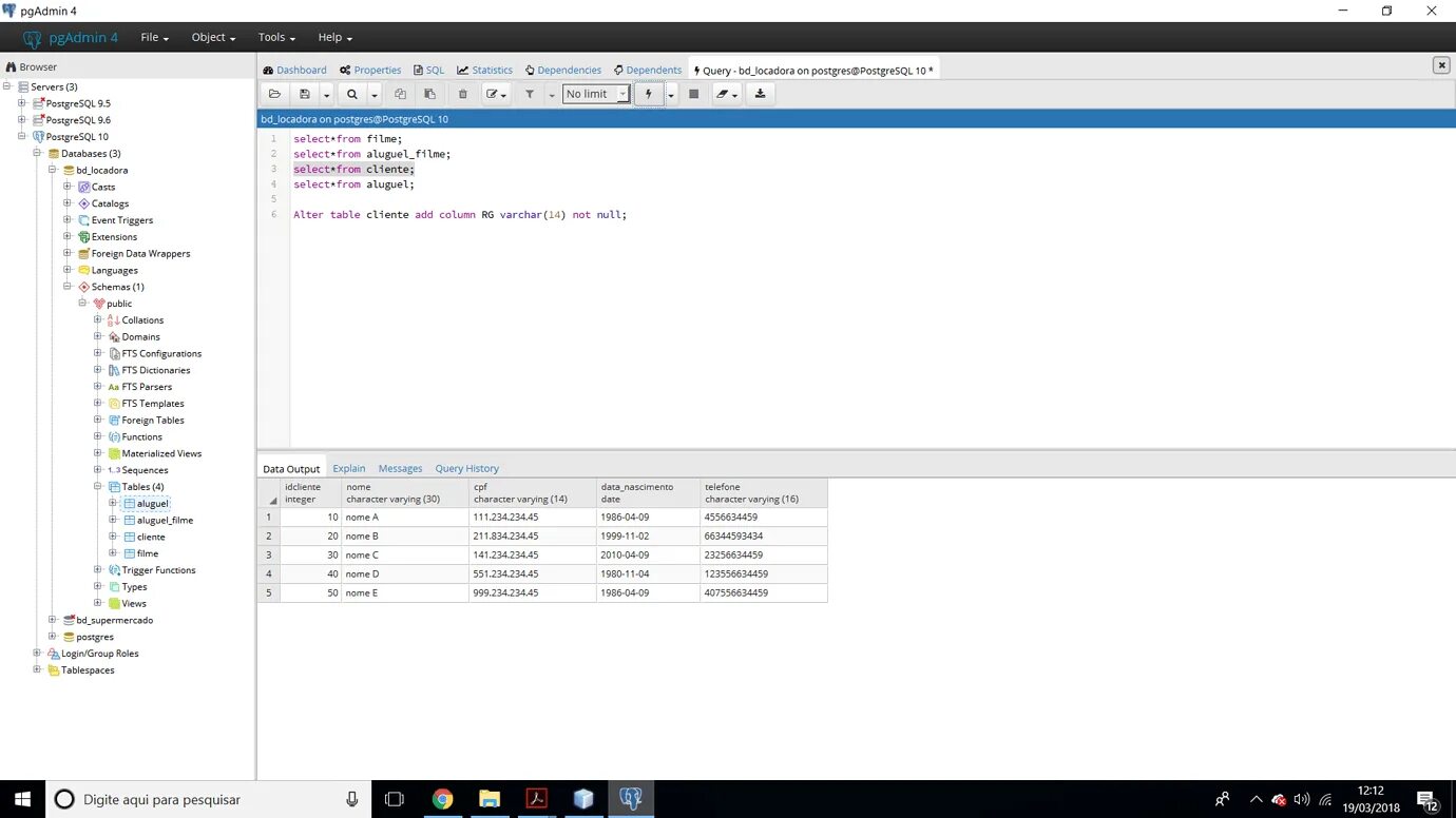
Postgres alter table