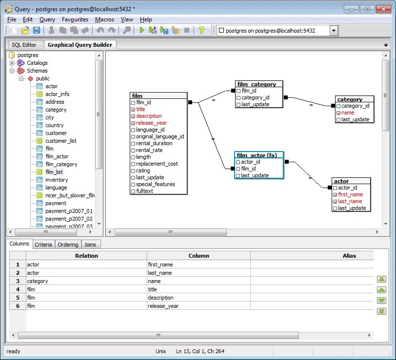
Pg query