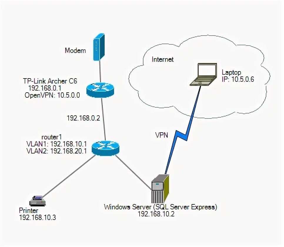
Openvpn redirect