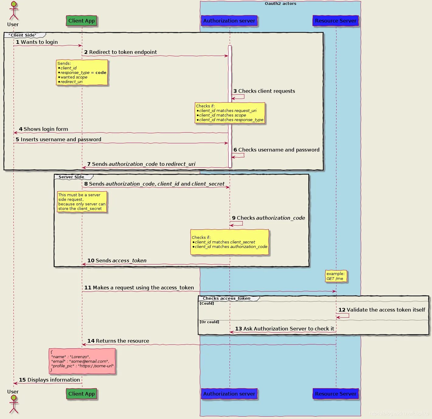
Oauth2 client secret