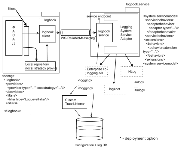
Net логирование