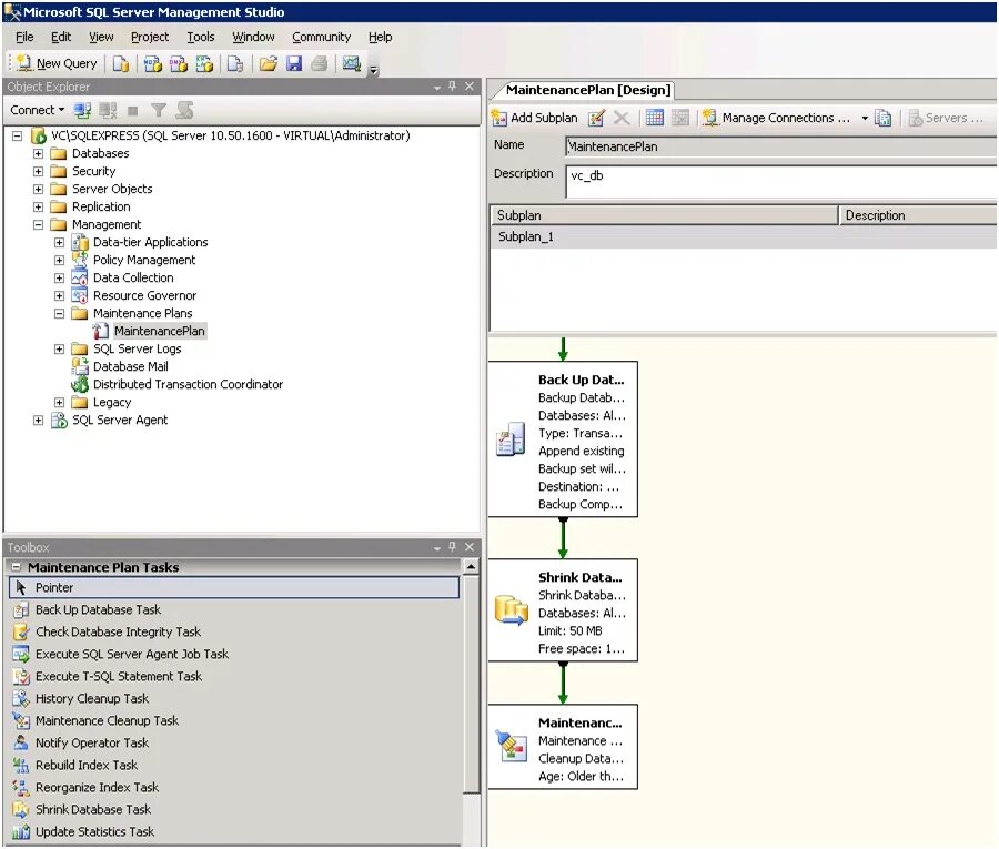
Microsoft sql 2008