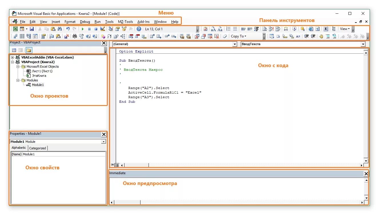
Меню vba