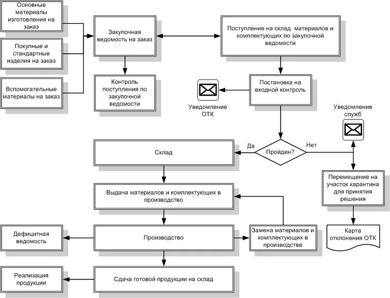
Контроль качества материально технических ресурсов