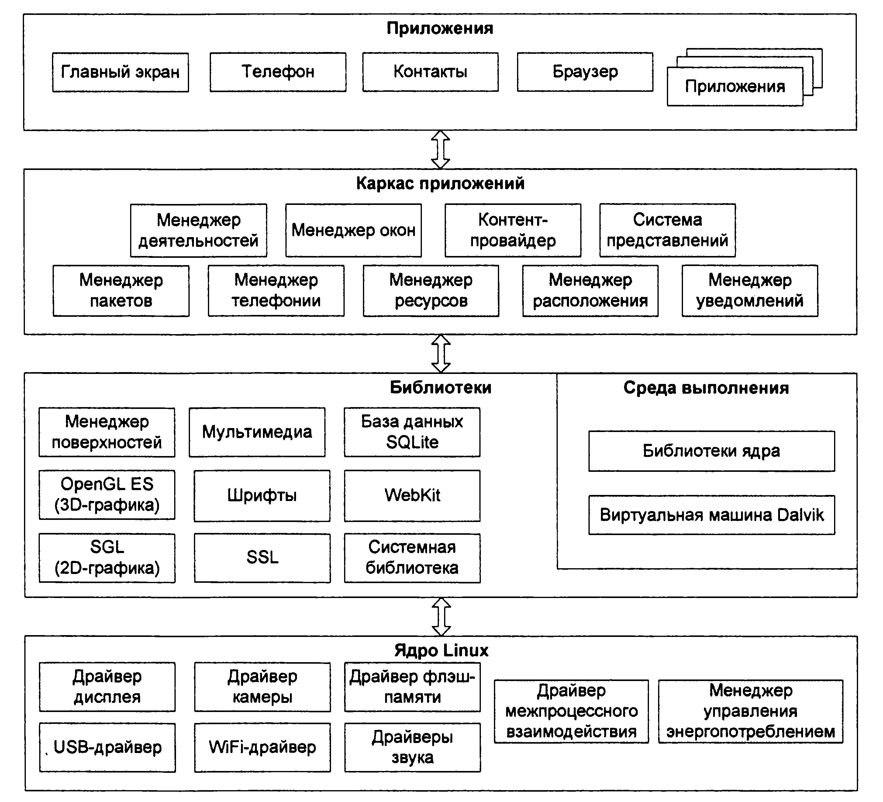
Компоненты android приложения