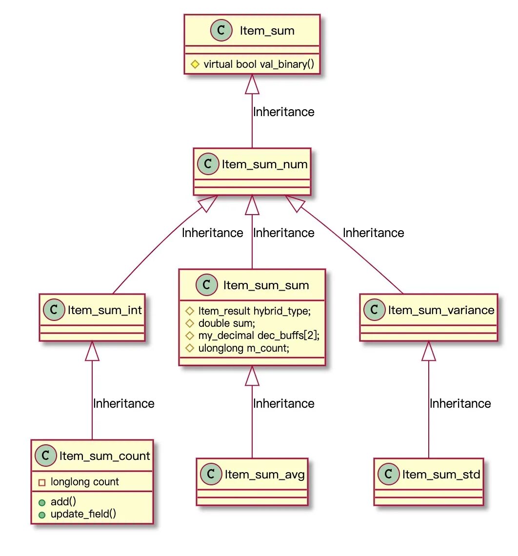
Inherits c