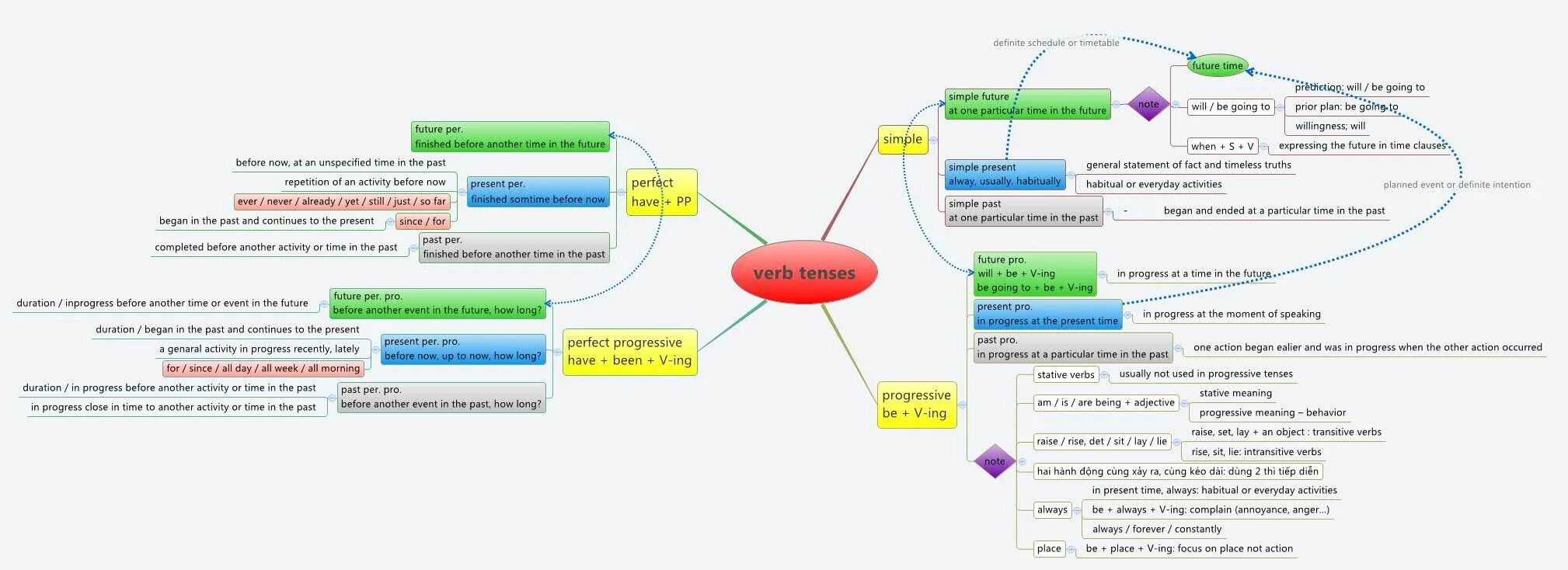
Have another time