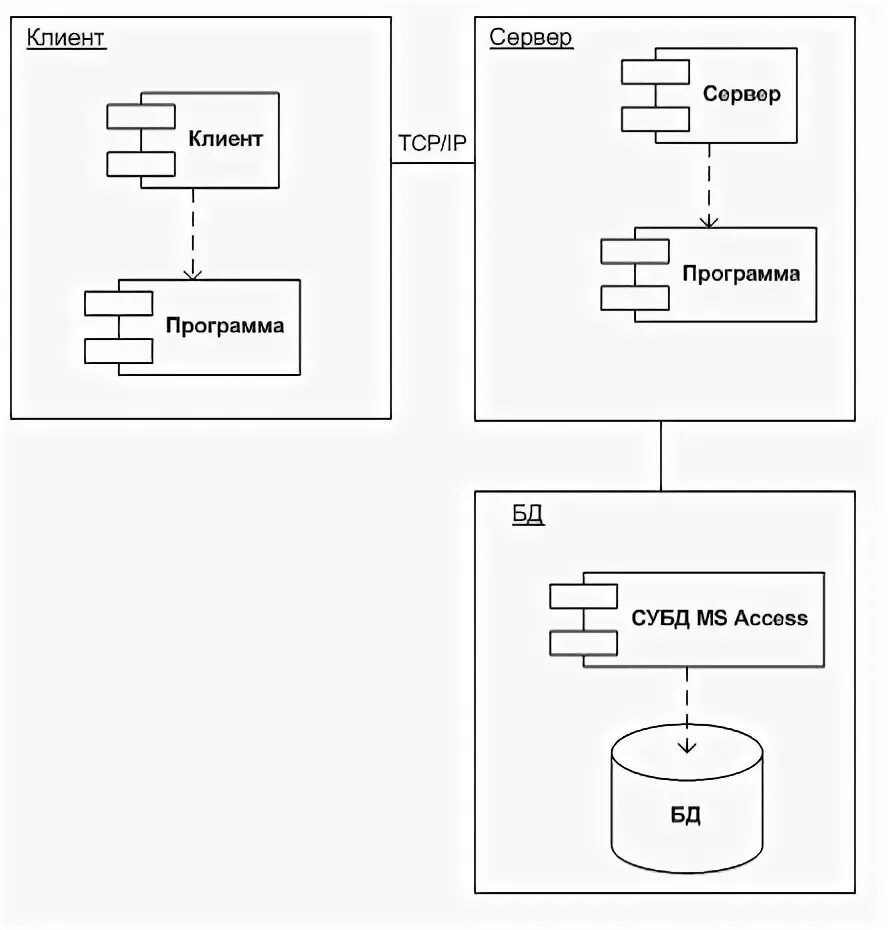
Файл сервер клиент сервер