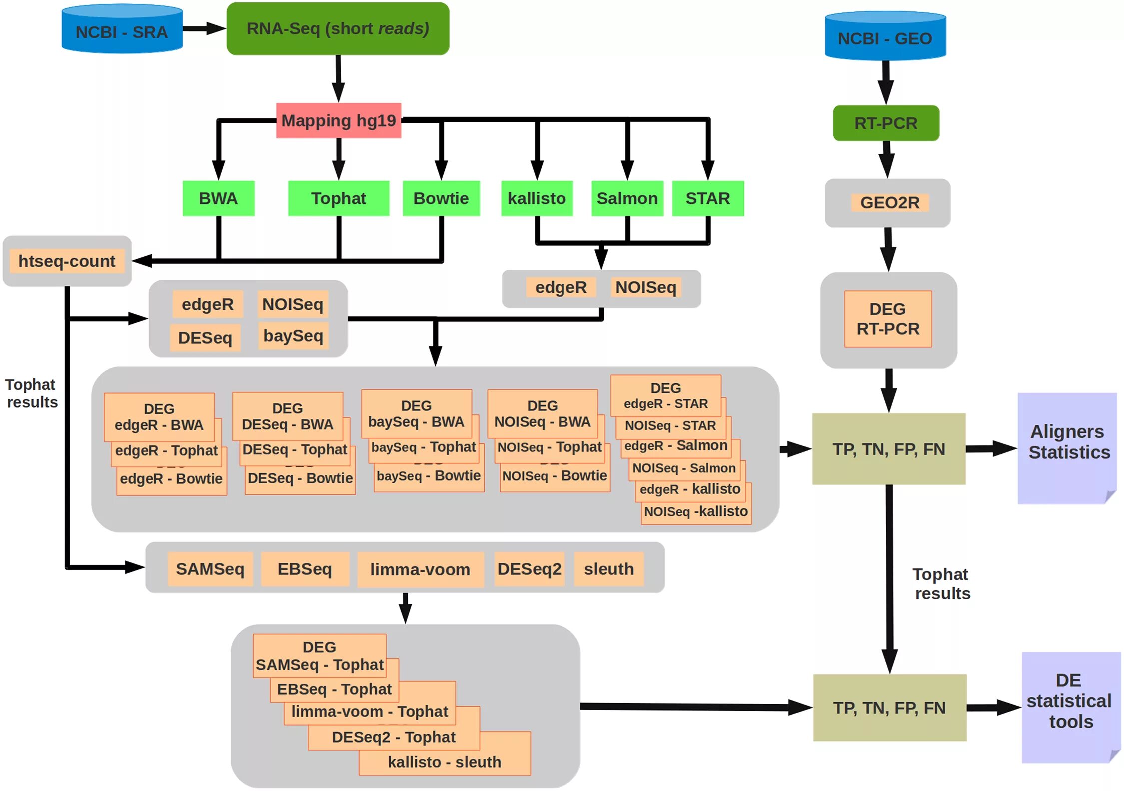
Differential analysis