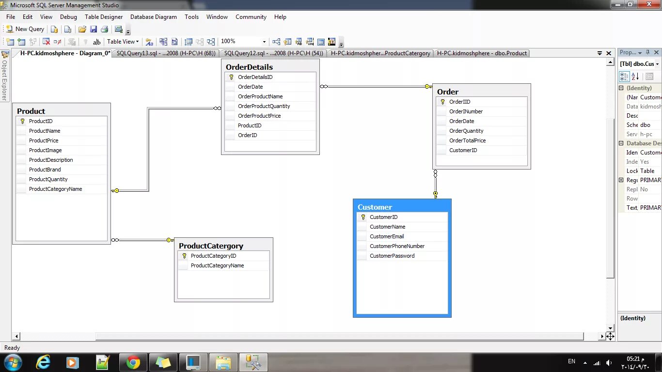
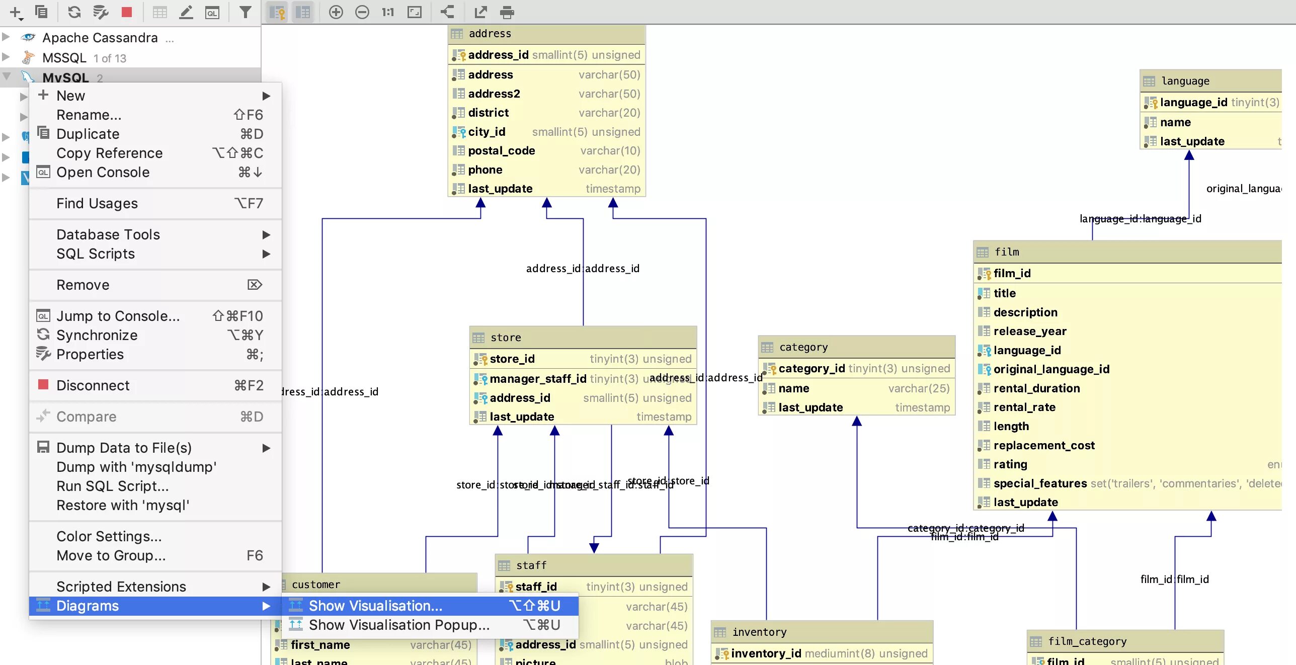
Диаграмма таблиц в sql