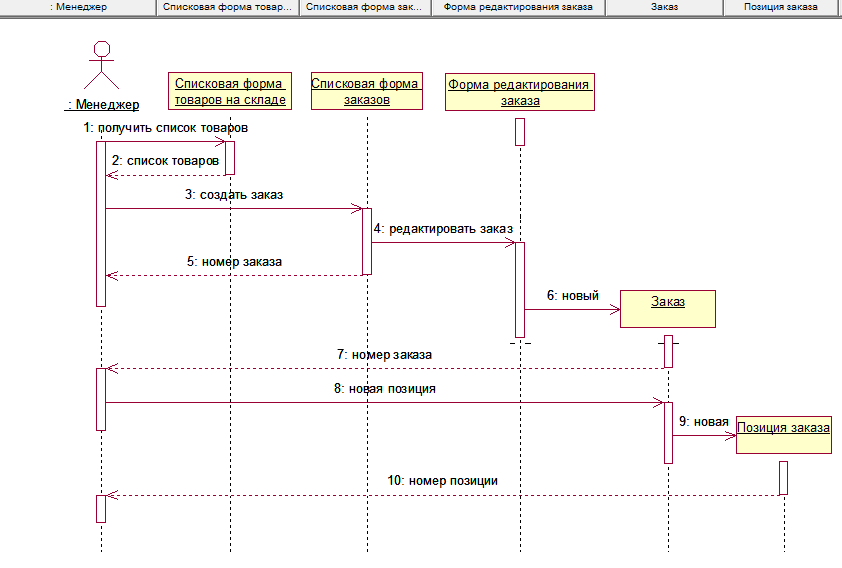
Диаграмма последовательностей прецедента