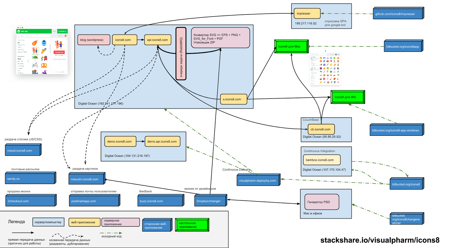
Dev type