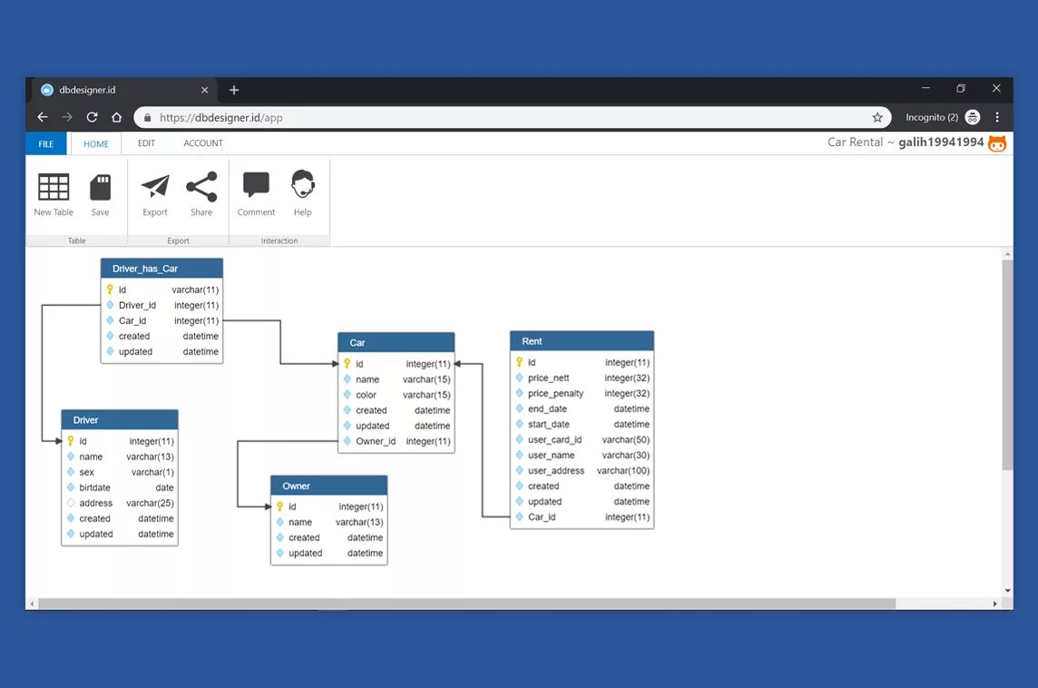
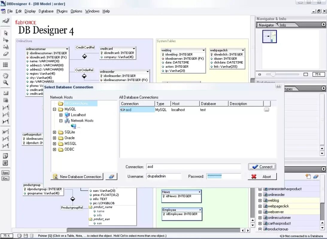
Db designer