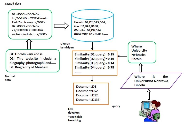
Data tag s