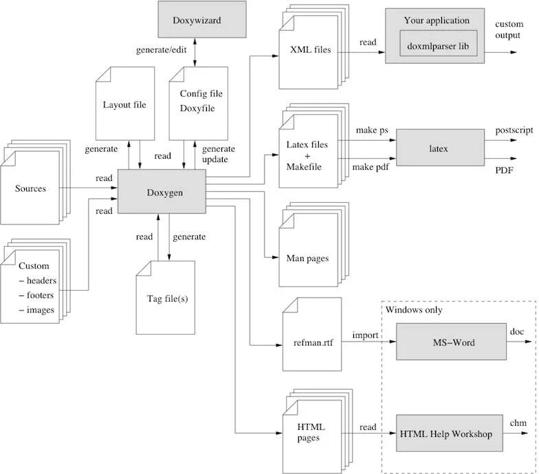
Custom output