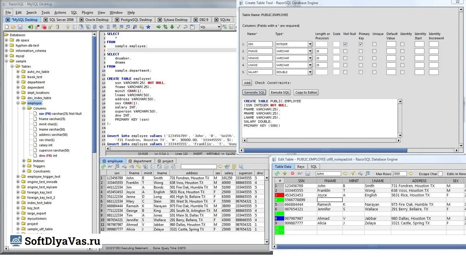
Create table insert into