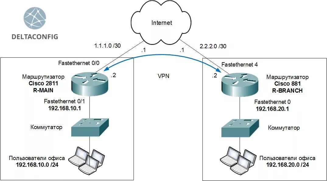
Cisco 2 сети