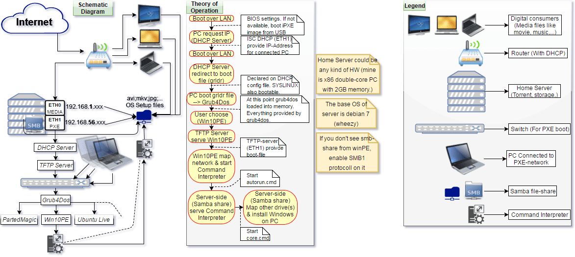
Boot server