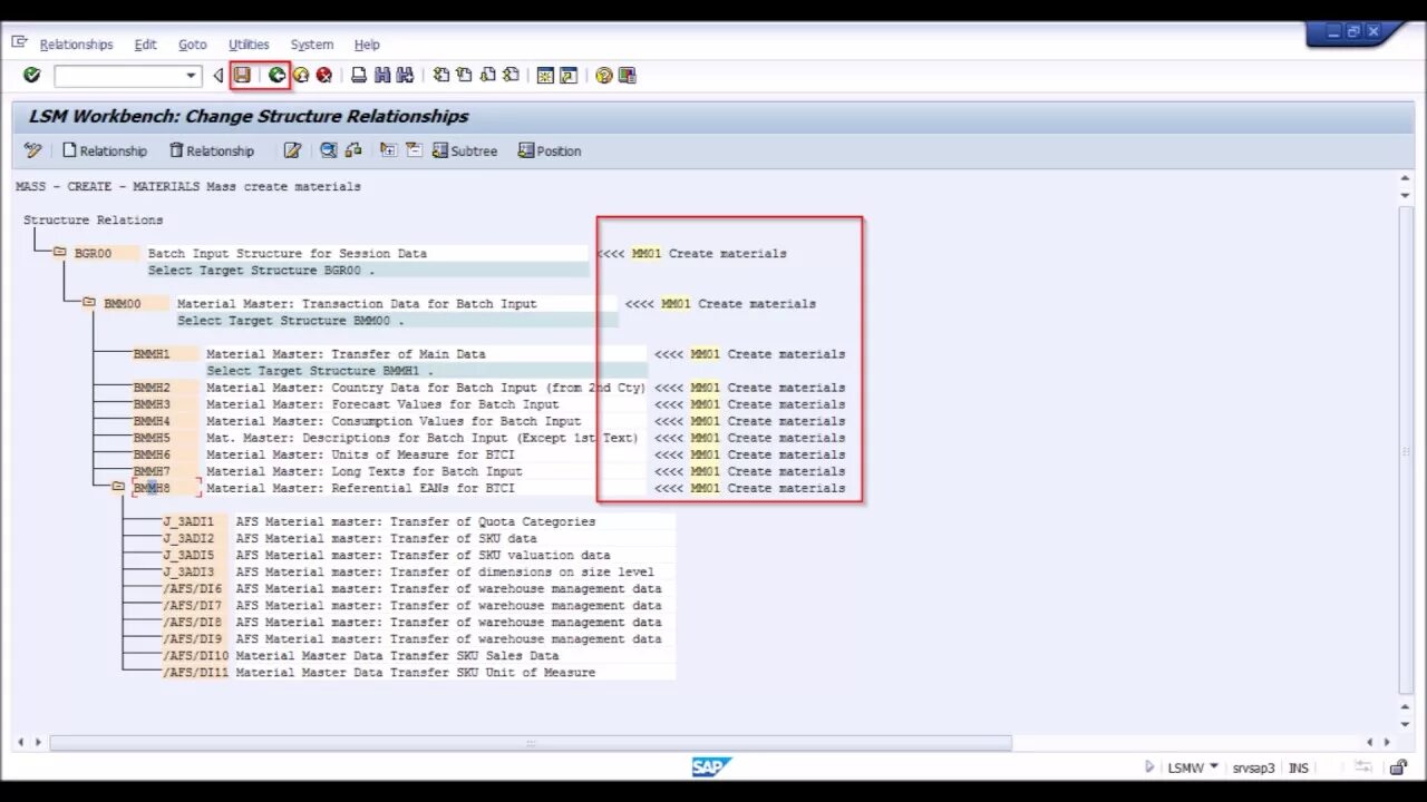
Batch input