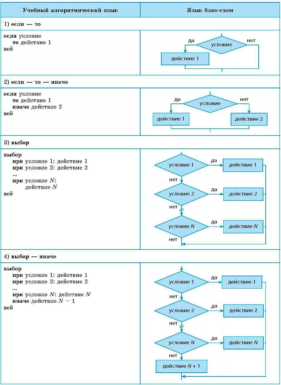
Алгоритмический язык примеры