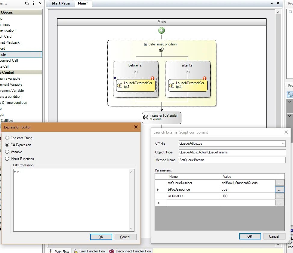
3 call program