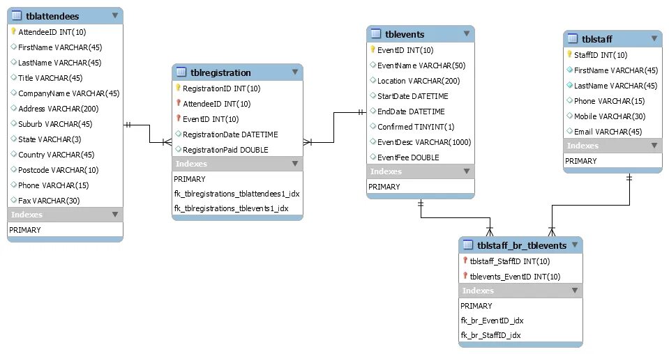
1062 mysql